Dati generali (Preliminare di compravendita)
In questa pagina è possibile definire i dati generali relativi al contratto preliminare di compravendita immobiliare. Le informazioni inserite vengono utilizzate sia per la predisposizione dei documenti contrattuali sia per il calcolo delle imposte connesse alla registrazione. Di seguito il significato dei principali campi presenti:
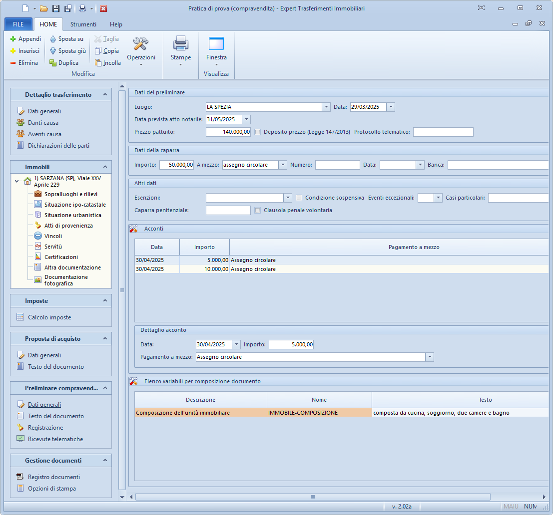
Luogo e Data: servono per indicare il luogo di stipula e la data del preliminare; da quest'ultima decorrono i termini per la registrazione del contratto e per il pagamento delle imposte.Data prevista atto notarile: consente di fissare la scadenza entro cui dovrà essere stipulato il rogito.Prezzo pattuito: è l'importo complessivo concordato tra le parti per la compravendita. In alcuni casi è possibile attivare l'opzione “Deposito prezzo (Legge 147/2013)” per segnalare che la somma sarà depositata presso il notaio fino al perfezionamento dell'atto.Dati della caparra: sezione dedicata alla caparra confirmatoria o penitenziale, con indicazione dell'importo, della modalità di pagamento (assegno circolare, bonifico, ecc.) e degli estremi del titolo (numero, data, banca).All'interno della sottosezione
Altri dati, è possibile specificare ulteriori campi, come ad esempio: Esenzioni, Condizione sospensiva, Eventi eccezionali e Casi particolari e la Clausola penale volontaria.Acconti: permette di registrare i pagamenti effettuati a titolo di acconto sul prezzo, con indicazione di data, importo e mezzo di pagamento. Gli importi registrati confluiscono nel totale versato dall'acquirente.Dettaglio acconto: sezione che consente di dettagliare un singolo acconto per aggiornare rapidamente i dati dei versamenti.Elenco variabili per composizione documento: qui è possibile gestire le variabili da utilizzare all'interno della composizione del documento. All'interno di questa sezione verrà proposta di default la variabileIMMOBILE-COMPOSIZIONEnecessaria per poter descrivere la composizione interna dell'immobile (cucina, soggiorno, camere, bagni, ecc.).

Per poter gestire un acconto (aggiungere, inserire, eliminare o duplicare), è possibile utilizzare le seguenti funzioni disponibili nel menu contestuale (associato al tasto destro del mouse):
- Appendi: per aggiungere un nuovo acconto in fondo all'elenco
- Inserisci: per inserire un nuovo acconto nel punto selezionato
- Elimina: per rimuovere un acconto selezionato
- Duplica: per creare una copia dell'acconto selezionato
I dati relativi alla caparra ed agli acconti verranno automaticamente riportati nella sezione Registrazione per il calcolo dell'imposta di registro.
Si possono indicare ulteriori dati per la registrazione del preliminare attraverso il Modello RAP, quali esenzioni ed agevolazioni, nella sottosezione altri dati.
È inoltre possibile aggiungere una nuova variabile per la composizione del documento, utilizzando il comando delle Operazioni oppure tramite il menu contestuale (accessibile con il tasto destro del mouse). La variabile potrà essere successivamente completata inserendo una descrizione, un nome e un testo.