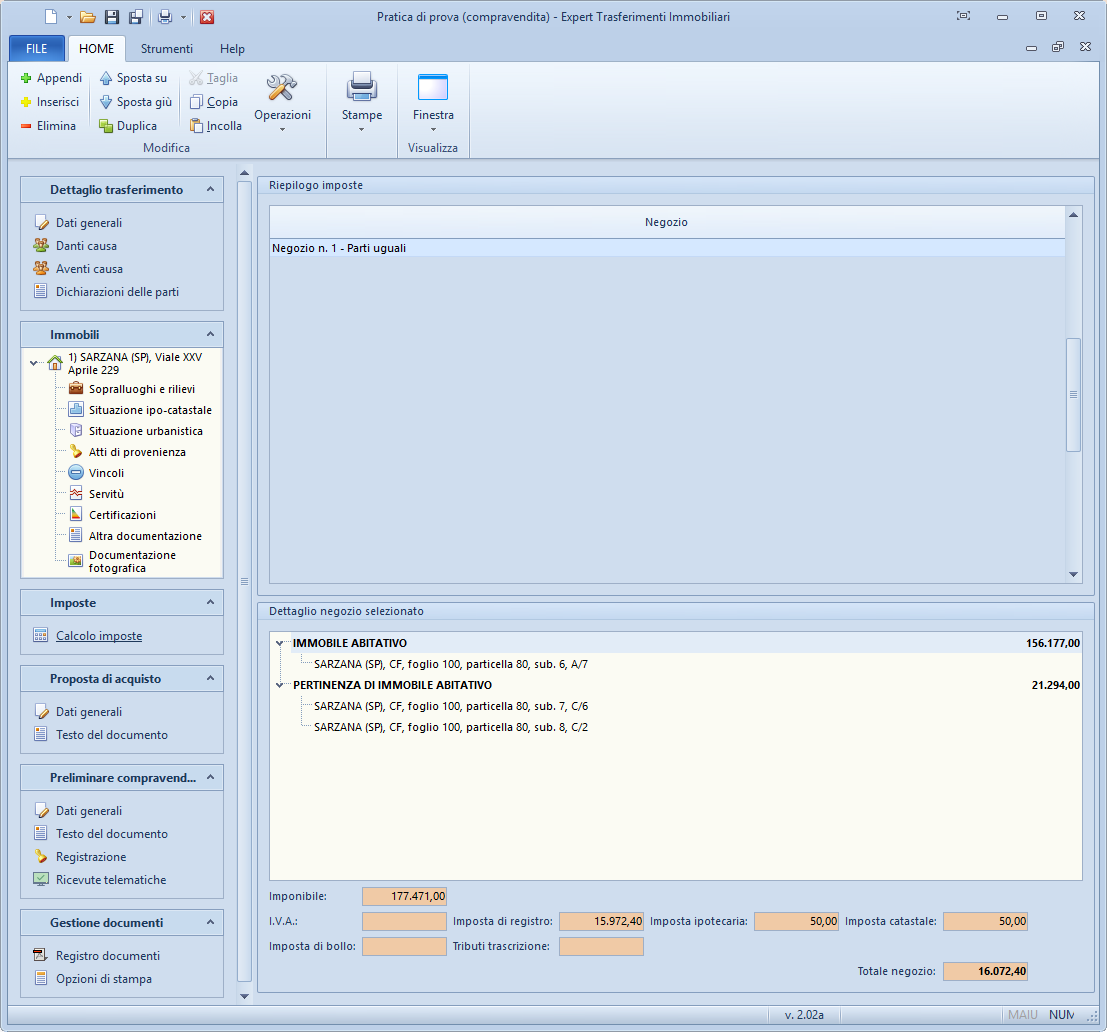
Calcolo imposte
Nella sezione Calcolo imposte viene evidenziato il riepilogo di tutte le imposte - suddivise per negozio - relative ai trasferimenti immobiliari, calcolate automaticamente da Expert Trasferimenti Immobiliari:
- imposta di registro
- imposta sulle donazioni
- imposta ipotecaria
- imposta catastale
- imposta di bollo
- tributi per trascrizione
